Ở bài viết trước, Miko Tech đã chia sẻ Plugin là gì? Định nghĩa, cách dùng và lợi ích của Plugin trong Website bạn có thể tìm hiểu chi tiết hơn. Tuy nhiên, bên cạnh các Plugin mang lại các tính năng hữu ích thì vẫn có các Plugin rác không mang lại hiệu quả cho website nên khi sử dụng bạn hãy lưu ý nhé!
Hôm nay, Miko Tech sẽ gợi ý cho bạn Các plugin cần thiết cho WordPress nhất định phải cài đặt sau khi thiết kế website xong.
Tìm hiểu thêm:
- Top 26 các widget đẹp cho WordPress | Tổng hợp 2022
- 20 mẹo tối ưu tốc độ website – Miko Tech
- 5 cách bảo mật website WordPress từ A – Z hiệu quả nhất
Xem Nhanh
Tổng quan về Plugin
Khái niệm cơ bản của WordPress
WordPress là hệ thống mã nguồn mở và miễn phí cho mọi người. Nó có tác dụng xuất bản blog hoặc website bằng cách sử dụng PHP và MySQL, hai thành phần được hỗ trợ trên mọi webhosting.

Tìm hiểu ngay về WordPress là gì? Ưu nhược điểm wordpress khi thiết kế website.
WordPress có 3 thành phần cơ bản là:
- WordPress Plugin
- WordPress Template
- Widget
Plugin WordPress
Plugin trong WordPress là một hoặc nhiều đoạn code được bổ sung vào mã nguồn website WordPress. Plugin còn được gọi là phần mở rộng của website giúp bạn tùy chỉnh và bổ sung chức năng cho website WordPress của mình.
Bạn có thể dùng những plugin cần thiết cho WordPresss với nhiều thể loại website khác nhau một cách đơn giản.
Để tìm hiểu một cách chi tiết hơn về: Định nghĩa Plugin là gì? Cách dùng và lợi ích của Plugin trong thiết kế website bằng WordPress.
Sử dụng Plugin WordPress nhằm mục đích gì?
Plugin trong WordPress được tạo ra với nhiều lý do và mục đích khác nhau, các bạn cần nắm được mục đích sử dụng của Plugin để có thể dễ dàng sử dụng khi cần thiết.
Theo đó, việc sử dụng Plugin WordPress thường nhằm các mục đích sau đây:

- Plugin cho phép tất cả những bên thứ ba có thể tiến hành tạo được những tính năng, chức năng mở rộng đối với phần mềm mà họ đang thực hiện.
- Plugin hỗ trợ người dùng trong quá trình bổ sung các yếu tố cần thiết như những tính năng hấp dẫn mới mẻ vào chương trình mà họ đang thực hiện.
- Plugin được sử dụng với mục đích làm giảm kích thước, dung lượng của một phần mềm hay ứng dụng nào đó.
- Plugin được sử dụng để có thể tách các mã nguồn ra từ ứng dụng hoặc phần mềm khi phần mềm đó không tương thích.
- Plugin có mục đích được tạo ra giúp cho những ai cần sử dụng có thể tạo ra những hiệu ứng, đồng thời sẽ dễ dàng chỉnh sửa Plugin sao cho phù hợp với nhu cầu.
Tuy nhiên, cần lưu ý các website chỉ nên sử dụng những plugin thật sự cần thiết. Việc lạm dụng plugin sẽ gây ảnh hưởng đến chất lượng trang và tốc độ trải trang website của bạn.
Những phương pháp cài đặt Plugin cơ bản
Có 3 phương pháp để cài đặt các Plugin cho WordPress phổ biến hiện nay là:
Cài đặt WordPress Plugin trực tiếp trên WordPress.org
Tính tới thời điểm hiện tại, trên trang plugin của WordPress có hơn 53.000 plugin miễn phí và trả phí. Nếu bạn đang muốn tìm kiếm và cài đặt những plugin hay cho WordPress một cách dễ dàng nhất, bạn có thể tham khảo cách làm dưới đây:
Trên Admin Dashboard, chọn Plugins > Add New, nhập tên plugin mà bạn muốn cài vào ô Search plugins.
Tiếp theo, hãy ấn vào nút Instal Now ở bên phải tên plugin để tiến hành cài đặt.

Hãy chờ vài giây sau đó ấn Activate để kích hoạt plugin mới.

Lưu ý:
- Nếu bạn đã từng cài đặt plugin mà chưa xóa trên website thì nút Install có thể sẽ chuyển thành nút Active bị mờ hoặc nút Update Now trong trường hợp plugin đó đang có bản update mới.
- Cách cài đặt trực tiếp trên Dashboard chỉ áp dụng được với các plugin có sẵn trong danh mục plugin trên WordPress.org.
Cài đặt WordPress Plugin thủ công – Upload từ máy tính
Ngoài các Plugin miễn phí cho wordpress thì còn rất nhiều plugin trả phí rất hữu ích mà trong quá trình sử dụng WordPress chắc chắn đến lúc bạn sẽ cần phải cài đặt.
Do đó chức năng cài đặt Plugin bằng cách upload ra đời để bạn có thể cài những Plugin trả phí. Bạn có thể thực hiện theo cách sau:
Trước tiên, để cài đặt bạn cần download Plugin về máy tính với định dạng là file .zip
Tiếp theo vẫn ở trong khu vực admin, bạn chọn Plugin -> Add New.

Bạn sẽ được chuyển qua trang upload file. Nhấp vào Choose File và tải lên plugin trên máy tính của bạn. Sau đó nhấn Install Now.

WordPress sẽ tải lên tập tin plugin từ máy tính của bạn và cài đặt nó. Bạn sẽ thấy một thông báo thành công như hình dưới sau khi cài đặt hoàn thành.

Nhấp Activate Plugin để kích hoạt và bắt đầu sử dụng.
Lưu ý:
- Cách cài đặt thủ công bằng upload file sẽ hơi khó thao tác với người mới sử dụng WordPress
- Đường truyền Internet yếu sẽ ảnh hưởng không nhỏ đến việc upload plugin.
Sử dụng FTP để cài đặt WordPress Plugins
Một số dịch vụ hosting sẽ hạn chế dung lượng file tải lên từ Admin Dashboard. Chính vì vậy, khi Plugin của bạn có dung lượng quá lớn, bạn có thể sẽ không cài đặt được nó theo 2 cách kể trên. Khi đó, bạn cần dùng tới giao thức FTP.
Để cài đặt một plugin bằng FTP, bạn cần có một phần mềm FTP client. Trong ví dụ này, Miko Tech sẽ hướng dẫn bạn bằng phần mềm Filezilla với các bước sau đây:
Đầu tiên, mở phần mềm Filezilla cà đăng nhập vào tài khoản quản trị hosting website của bạn (1).
Chọn Port là 21 (port mặc định được sử dụng cho nhiều mục đích). Sau đó ấn Quickconnect để kết nối tới máy chủ của website (2).

Tiếp theo, bạn hãy tìm tới thư mục plugins ở đường dẫn wp-content/plugins và copy thư mục của plugin mà bạn vừa giải nén từ file archive vào đây.

Sau đó, bạn cần quay trở lại Admin Dashboard và vào phần Plugins > Installed Plugins, tìm tới tên plugin mà bạn vừa tải file rồi nhấn Activate.

Lưu ý:
- Với cách cài đặt Plugin bằng FTP, bạn cần có file archive của plugin muốn cài đặt và phải giải nén file này ra.
- Muốn cài plugin bằng FTP bạn cần phải có tài khoản FTP từ nhà cung cấp hosting
Cách gỡ cài đặt một Plugin
Trong trường hợp bạn không cần sử dụng tới một plugin nào đó và muốn gỡ bỏ nó, cách đơn giản nhất là xóa trực tiếp từ Admin Dashboard.
Tuy nhiên, việc xóa như vậy thường sẽ không xóa hoàn toàn các dữ liệu liên quan của plugin đó khỏi website của bạn. Để làm điều đó, bạn cần xóa các tập tin phụ và dữ liệu của plugin bằng cách dùng FTP và cPanel.
Cụ thể các bạn hãy làm theo 3 bước sau:
Bước 1: Xóa plugin trực tiếp từ Admin Dashboard
Đầu tiên, bạn vào mục Plugins > Installed Plugins, tìm đến plugin muốn gỡ cài đặt và nhấn Deactivate để hủy kích hoạt plugin.

Sau đó, ấn Delete để xóa plugin khỏi website của bạn.

Bước 2: Xóa các tập tin phụ mà plugin tạo ra
Thường thì khi bạn đã làm xong bước 1, các thông tin về plugin sẽ không bị xóa hoàn toàn khỏi thư mục plugins trong đường dẫn wp-content > plugins. Tuy nhiên, một số plugin vẫn sẽ lưu lại những tập tin phụ của nó. Vậy nên để cho chắc chắn, hãy tìm và xóa những tập tin này đi.
Đầu tiên, bạn cần mở phần mềm Filezilla và đăng nhập vào tài khoản quản trị hosting website của bạn tương tự như cài plugin ở cách 3.
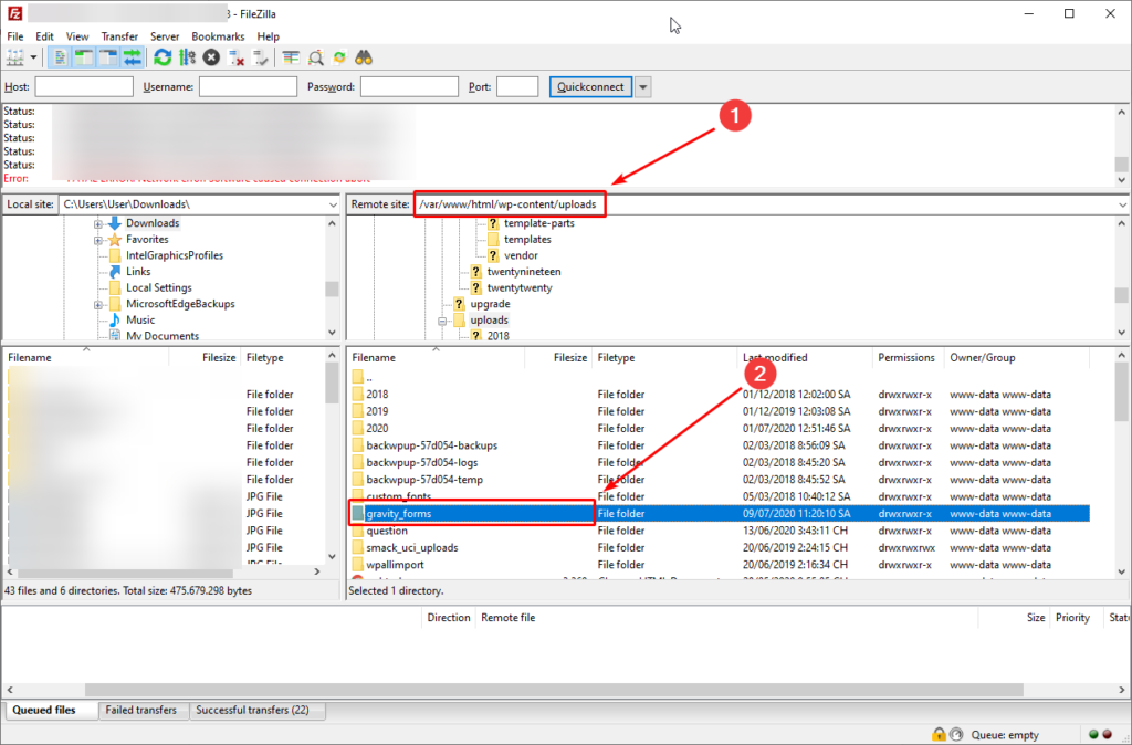
Tiếp theo, bạn cần tìm và xóa thư mục chứa plugin mong muốn. Thư mục này sẽ lưu ở các đường dẫn khác nhau tùy từng plugin. Ví dụ mình đang muốn xóa thư mục chứa plugin Gravity Forms thì mình phải vào đường dẫn wp-content/uploads.

Ngay khi xóa thư mục này tức là bạn đã xóa toàn bộ các tập tin phụ tạo ra bởi plugin Gravity Forms.
Bước 3: Xóa dữ liệu của plugin
Sau khi thực hiện bước 1 và 2, một số plugin mang tính thống kê sẽ vẫn lưu lại dữ liệu trong cơ sở dữ liệu website của bạn. Thường thì sau khi xóa plugin này là bạn sẽ không cần dùng tới nó nữa nên để giảm dung lượng và cải thiện tốc độ cho website, bạn nên xóa chúng đi.
Bạn có thể tạo một bản backup cho website để chắc chắn rằng việc xóa này sẽ không ảnh hưởng tới việc vận hành website của bạn.
Đầu tiên, vào cPanel và chọn phpMyAdmin để truy cập vào cơ sở dữ liệu của website.

Tiếp theo, hãy chọn các dữ liệu liên quan tới plugin mà bạn muốn xóa rồi nhấn Delete.

Như vậy, bạn đã thực hiện xong việc gỡ cài đặt và xóa toàn bộ dữ liệu Plugin.
Những tiêu chí cơ bản khi lựa chọn Plugin cho WordPress
Plugin bảo mật – sẽ giống như chiếc khiên, giúp bạn ngăn ngừa trước các nguy cơ bị hacker tấn công.
Việc bảo mật WordPress là vấn đề được rất nhiều nhà quản trị website quan tâm. Bởi vì nếu không áp dụng các biện pháp bảo mật cho website của mình thì hacker có thể dễ dàng tấn công website của bạn thông qua các lỗ hổng bảo mật.
Chính vì vậy, để giúp cho website của bạn trở nên an toàn hơn trước sự “dòm ngó” của những hacker ngoài kia, bạn cần uư tiên cài đặt một vài plugin WordPress bảo mật cho website của mình.
Plugin tăng tốc – chủ yếu là các cache plugin, hoặc nén ảnh giúp website chạy mượt hơn.
Một website có tốc độ tải nhanh chóng tải sẽ mang đến trải nghiệm người dùng tốt hơn nhiều so với website chậm. Vì thế, việc sở hữu một website truy cập một cách nhanh chóng, phản hồi và thao tác mượt mà là yếu tố rất quan trọng. Nhất là khi gần đây Google đã cập nhật thêm Core Web Vitals để đánh giá về tốc độ webiste.
Do đó, việc chọn lọc và cài đặt thêm các plugin tăng tốc và tối ưu tốc độ tải trang đối với website là việc làm không thể thiếu. Tuy nhiên, bạn cũng cần phải xem xét thật kỹ lưỡng tránh việc cài đặt quá nhiều plugin dư thừa và kém hiệu quả để website có thể hoạt động tốt nhất.
Một số plugin tăng tốc bạn nên sử dụng như:
Plugin LiteSpeed Cache

Plugin WP Rocket

Bạn có thể tìm kiếm các plugin này trực tiếp trên WordPress tuy nhiên sẽ phải trả phí để sử dụng. Hoặc bạn hãy inbox cho fanpage Facebook Miko Tech để được nhận miễn phí các plugin hữu ích này nhé!
Plugin backup – giống như nút “reset” quay lại điểm nhớ gần nhất, phục hồi website nhanh chóng.
Thường xuyên tạo backup cho WordPress được coi là biện pháp an toàn nhất để bảo mật trang web. Các bản backups sẽ vô cùng hữu ích và cần thiết khi mất hết dữ liệu do trang web bị hack hoặc bạn vô tình gây ra sự cố.
Công việc backup Website được khuyến khích thực hiện hằng ngày. Việc này giúp đảm bảo dữ liệu của bạn không bị mất trong quá trình chỉnh sửa hoặc có kẻ tấn công.
Tuy nhiên, đối với các trang Web WordPress, việc backup thủ công lại tương đối mất nhiều thời gian. Chính vì vậy, giải pháp được nhiều người lựa chọn là cài đặt Plugin giúp backup trên WordPress
Plugin SEO – giúp website thân thiện hơn với bộ máy tìm kiếm.
Theo khảo sát trên thực tế, có đến 60 triệu trong số hơn 634 triệu trang web hoạt động từ năm 2012 được cung cấp bởi WordPress. Và rất nhiều website trong số đó đạt những thứ hạng cao trên kết quả của các công cụ tìm kiếm. Vậy câu hỏi đặt ra là làm thế nào để SEO website một cách hiệu quả trên WordPress?
Câu trả lời là bạn hãy đảm rằng website của bạn được cài đặt các Plugin tối ưu tốt nhất SEO mà WordPress cung cấp. Hãy lưu ý trong việc lựa chọn cài đặt Plugin hỗ trợ SEO để giúp tối ưu hóa nội dung bài viết, tăng xếp hạng của website trên công cụ tìm kiếm.
Top 12 plugin cần thiết cho WordPress mới nhất 2022 (miễn phí + trả phí)
Thư viện Plugin mà WordPress cung cấp là vô cùng phong phú. Tuy nhiên, bạn cần chọn lọc plugin sao cho phù hợp với nhu cầu sử dụng và ngân sách đang có. Dưới đây là top 12 plugin cần thiết cho WordPress mà Miko Tech gợi ý cho bạn.
1. Rank Math SEO
Rank Math SEO là một trong những plugin SEO tốt nhất cho WordPress. Công cụ này chủ yếu tập trung vào SEO Onpage và xử lý hầu hết các kỹ thuật SEO trên trang cơ bản và nâng cao.
Với hơn 500.000 lượt cài đặt và nhiều tính năng hỗ trợ SEO miễn phí, Rank Math SEO hứa hẹn sẽ là một đối thủ xứng tầm với Yoast SEO.
Link tải Plugin Rank Math SEO tại đây.

Hiện tại, Rank Math SEO là một trong những plugin hỗ trợ SEO miễn phí cho WordPress mà có nhiều tính năng nhất, điều này là không bàn cãi như:
- Bạn có thể thiết lập dễ dàng theo từng bước và nhập dữ liệu có sẵn một cách nhanh chóng
- Bảng điều khiển trực quan và hiện đại
- Tích hợp thống kê Google Search Console
- Plugin hỗ trợ đi kèm tiện ích
Đừng bỏ qua công cụ hỗ trợ SEO bậc nhất hiện nay: “Hướng dẫn sử dụng Rank Math SEO chi tiết cài đặt từng bước 2022″
2. Yoast SEO
Yoast SEO là một trong plugin WordPress quan trọng và phổ biến nhất hiện nay giúp tối ưu công việc SEO cho website. SEO by Yoast gần như là một trong những plugin cơ bản nhất góp mặt trong hầu hết tất cả các website wordpress hiện nay.
Link tải Plugin Yoast SEO tại đây.

Với Plugin Yoast SEO, bạn sẽ được hướng dẫn chi tiết từng bước để tối ưu SEO cho website bằng những thao tác đơn giản nhất. Mang lại hiệu quả vượt trội để cải thiện thứ hạng trên bảng xếp hạng của các công cụ tìm kiếm như Google, Bing,…
Tìm hiểu rõ hơn về công cụ hỗ trợ SEO hiệu quả: “Yoast SEO là gì? Hướng dẫn sử dụng Plugin Yoast SEO website WordPress”
3. Contact Form 7
Tiếp theo, trong danh sách các plugin cần thiết chính là plugin Contact Form 7. Plugin Contact Form 7 là một trong các plugin hay cho WordPress mà bạn không thể bỏ qua. Plugin này tạo ra biểu mẫu liên hệ cho khách truy cập web khi muốn gửi yêu cầu đến quản trị.

Contact Form 7 có cách thức cài đặt, tạo form cực kì dễ dàng, giao diện thân thiện. Cho phép tạo ra nhiều mẫu khung liên hệ. Plugin sử dụng tính năng xác thực reCaptcha để hạn chế spam. Dù bạn là một blogger, bán hàng trên website hay chủ một trang thương mại điện tử, khu vực liên hệ là điều không thể thiếu.
4. WooCommerce
WooCommerce là một plugin mã nguồn mở trên WordPress hỗ trợ thiết kế trang web thương mại điện tử hay web bán hàng. Plugin WooCommerce là một trong các plugin cần thiết cho wordpress bán hàng mà bạn nên biết.
Cụm từ “thương mại điện tử” đã quá quen thuộc với người Việt trong những năm gần đây. Thực tế, việc sử dụng các website để kinh doanh, giới thiệu sản phẩm hay quảng bá thương hiệu đã và đang gặt hái được nhiều thành công.
Chính vì vậy, plugin WooCommerce nhanh chóng chiếm được vị trí quan trọng trong TOP plugin WordPress được ưa chuộng nhất. Mang đến sự hỗ trợ đắc lực trong việc xây dựng các trang web bán hàng mà trước đây cần rất nhiều công sức.

Để tạo website chuyên nghiệp, bạn chỉ cần thao tác kéo thả đơn giản kết hợp với Themes. WooCommerce mang đến đầy đủ các tính năng quản lý, bán hàng, đánh giá, giới thiệu sản phẩm, quy trình giao nhận, tính phí và vô số tính năng hữu ích khác…
Plugin WooCommerce hiện được cung cấp miễn phí. WooCommerce có đầy đủ những tính năng mà bạn cần. Nếu muốn sử dụng các chức năng nâng cao khác bạn có thể tham khảo gói dịch vụ có giá 12.95$ mỗi tháng.
5. TinyMCE Advanced
WordPress cung cấp trình soạn thảo nội dung cơ bản với các tính năng cần thiết. Tuy nhiên, bạn có thể nâng cấp chúng bằng cách bổ sung các chức năng khác với plugin TinyMCE Advanced.

6. WordFence Security
Một nhược điểm lớn nhất khi sử dụng các website mã nguồn mở chính là độ bảo mật. Đó là lý do mà WordPress hiện nay có khá nhiều plugin hỗ trợ vấn đề an ninh, một trong số đó là WordFence Security với nhiều chức năng hữu ích.

Plugin WordFence có những chức năng chính như:
- Xác minh và sửa chữa các tệp bị lỗi
- Kiểm tra phần mềm độc hại, quét virus, backdoor
- Tạo một tường lửa ngăn chặn các thu thập dữ liệu giả dạng Google, bộ lọc IP, chặn IP
- Truy cập thời gian thực được thống kê cụ thể
- Tự động gửi Email cảnh báo
- Ngăn chặn việc dò mật khẩu
- Một vài tính năng khác…
7. Google XML Sitemaps
Nếu bạn chưa biết thì XML Sitemaps có thể hiểu là một bản đồ website giúp các công cụ tìm kiếm thu thập dữ liệu (index) đầy đủ và chính xác. Việc tạo Sitemap tuy không quá khó. Nếu thực hiện không đúng cách có thể gây khó khăn cho việc index các nội dung website.

Plugin Google XML Sitemaps có cách thức hoạt động rất đơn giản. Bạn chỉ cần cài đặt và khởi động (Active) là plugin sẽ tự động tạo ra những file Sitemap hiệu quả nhất.
8. WP Super Cache
Người dùng WordPress lâu năm sẽ không còn xa lạ với cái tên này nữa. WP Super Cache là một plugin giúp cải thiện tốc độ trang web. Đây là một trong những plugin cần thiết cho wordpress bán hàng rất được ưa chuộng.

Cải thiện hiệu năng còn là một trong những yếu tố hàng đầu trong việc đánh giá chất lượng website 2019.
Tất cả những việc mà bạn cần làm chỉ đơn giản là tải và cài đặt plugin WP Super Cache. Các thiết lập mặc định sẽ giúp bạn tự động tối ưu cache và tăng tốc độ trang web.
9. Google Analytics Dashboard for WP by ExactMetrics
Google Analytics là ứng dụng theo dõi thời gian thực được xem là tốt nhất hiện nay. Nhưng thay vì phải truy cập trang web và Analytic ở hai nơi khác nhau, bạn có thể tích hợp trực tiếp vào trang quản trị của website.

Plugin Google Analytics Dashboard for WP by ExactMetrics có thao tác sử dụng gần giống Analytic. Với các theo dõi phiên, tìm kiếm, lượt xem, từ khóa, nguồn truy cập,… Tất cả những gì bạn cần làm là cài đặt và trải nghiệm sức mạnh của công cụ này.
10. UpdraftPlus WordPress Backup Plugin
Ở vị trí thứ 10 plugin cần thiết cho wordpress là một plugin backup rất phổ biến. Không gì nguy hiểm bằng việc mất dữ liệu đối với một trang web. Đó là lý do bạn được khuyên hãy backup dữ liệu thường xuyên. Việc back up khá đơn giản nhưng không phải lúc nào chúng ta cũng nhớ và thực hiện.

Đó là lúc bạn cần đến plugin UpdraftPlus WordPress Backup Plugin. Hỗ trợ backup tự động theo lịch trình do bạn đặt trước, công việc của bạn đơn giản là tải bản backup này về và lưu lại.
11. Elementor Page Builder
Plugin Elementor Page Builder dành cho các bạn mong muốn tạo ra những trang web có thiết kế đặc biệt theo sở thích nhưng lại không quá am hiểu về lập trình. Với plugin Elementor Page Builder thao tác sẽ hoàn toàn là kéo thả mà bất kì ai cũng có thể làm được.

Elementor Page Builder được xây dựng dựa trên yếu tố cốt lõi là tốc độ. Vì vậy mà bạn sẽ thấy nó xử lý rất nhanh tất cả yêu cầu. Plugin này xây dựng Page trực tiếp Front-En, có nghĩa là nó sẽ chỉnh sửa Page với trình trực quan để bạn dễ nhìn nhất.
Nó có những tiện ích về văn bản, hình ảnh đến khu vực hiển thị lời chứng thực, đánh giá của khách hàng, thanh trượt, biểu tượng, Tab, phương tiện truyền thông xã hội,… Mỗi tiện ích đều sẽ có cách cài đặt riêng biệt, tuy nhiên chúng rất dễ để sử dụng.
12. Smush Image Compression and Optimization
Hình ảnh website là nguyên nhân chính làm chậm tốc độ tải web. Sử dụng nhiều hình ảnh có dung lượng lớn khiến trang web ngày càng nặng và trở nên chậm chạp.

Không phải người dùng WordPress nào cũng biết cách sử dụng công cụ tối ưu hình ảnh. Plugin Smush Image Compression and Optimization sẽ giúp bạn làm điều đó với các chức năng như:
- Giảm dung lượng
- Thay đổi kích thước
- Tối ưu tất cả hình ảnh trên trang web,…
Xem thêm Cách tối ưu hình ảnh WordPress 2022 hiệu quả ít ai biết
Lời khuyên lựa chọn plugin cho website của bạn
Không thể phủ nhận rằng Plugin mang lại rất nhiều tiện ích cho quá trình thiết kế website chuyên nghiệp của bạn. Tuy nhiên, việc lạm dụng quá nhiều plugin không cần thiết sẽ ảnh hưởng trực tiếp đến chất lượng website và trải nghiệm của khách hàng. Vì thế bạn cần nên lựa chọn thật đúng đắn.
Bạn có thể tham khảo một số plugin mà website Miko Tech đang sử dụng sau đây:

Trong các plugin mà Miko Tech đang sử dụng ở trên, Contact Form 7, Rank Math SEO và WP Rocket hoặc LiteSpeed Cache là các plugin cần có cho wordpress của bạn.
Ngoài ra, hãy cân nhắc chức năng và mô tả chi tiết các plugin sao cho phù hợp với nhu cầu và lĩnh vực của bạn để website có thể hoạt động hiệu quả nhất nhé!
Trên đây là top 12 Plugin cần thiết bạn nên cài đặt cho WordPress mà các doanh nghiệp có website kinh doanh online nên trang bị cho mình. Hy vọng qua bài viết Các plugin cần thiết cho wordpress của Miko Tech, các doanh nghiệp sẽ áp dụng thành công các plugin trên để tối ưu hóa website cũng như quản lý website được tốt hơn.







